Обсуждение

Мужской клуб

Тема в разделе "Обсуждение инфопродуктов", создана пользователем MikeD, 28 дек 2015.

  1. 10 янв 2016
    #261
    Nosy
    Nosy ЧКЧлен клуба
    чувствуется вялость
     
    1 человеку нравится это.
  2. 10 янв 2016
    #262
    Artemion
    Artemion ДолжникДолжник
    Ё-мое! Во я кретин! Название напутал)) Air Alert!

    Её ты точно найдешь)) Советую 3 версию брать, она длиннее, но гуманнее

    Скрытая ссылка
     
    1 человеку нравится это.
  3. 10 янв 2016
    #263
    Nosy
    Nosy ЧКЧлен клуба
    Подскажи чем ты пользуешься при учете временем и что за метод "Стивена Кинга"? гуглил не нашел ни чего
     
    1 человеку нравится это.
  4. 11 янв 2016
    #264
    SkyStyler
    SkyStyler ДолжникДолжник
    Уф! Наконец осилил все 14 страниц! Очень ценный материал!
    Ребята, делюсь опытом:
    - Секс. Тантра Белого Тигра/White Tiger Tantra - делаем из девушки скорострелку. (Оргазм наступал за 7 секунд, да и к тому же мультиоргазмность прокачивается.)
    Мантэк Чиа, Дуглас Абрамс Арава. «Сексуальные секреты, которые следует знать каждому мужчине». - Упражнения на сексуальную выдержку - работают (не менее 2 часов точно). Также ограничивал себя в рукоблудстве - получилась экономия трёх патронов на день + больше энергии с утра. (выявилась закономерность) :D
    - Отношения. Лейл Лаундес "Как влюбить в себя любого-1,2". Оттуда пришло понимание соответствия партнёров (критерии, по которым партнёры подбирают друг друга, 10-бальная шкала), различных техник общения и соблазнения.
    - Тренинги Максима Сырбу (лет семь назад выслушал все его подкасты с rutracker'a). Оттуда почерпнул инфо о ролях мужчин в жизни женщины и отслеживании эмоционального состояния девушки.
    - Вис Виталис "Женщина. Где у неё кнопка?" Эта книга приоткрыла мне завесу того, что в голове у девушек и женщин, какие у них комплексы и проблемы. Также там была интересная типология женщин.
    - Просто мой опыт. Как у девушек, так и у мужчин есть минутные/сезонные потребности в определённом образе - например, "Шлюха", "Друг", "Понимающий", "Заботливый", "Позитивный", "Дерзкий", "Родитель", "Ласковая", "Плохой парень", "(Не)послушная". Моя бывшая, когда была в 7 классе влюбилась в отца первоклассницы, в 17 лет - в торговца наркотиками, в 21 - в меня. :D Однажды у меня случился разрыв шаблона - сама незнакомая девушка взяла номер на улице, жаль, что я тогда был неопытен - так она мне понравилась, что я тёрся об неё и она свалила. Тогда я понял, что мне надо обуздать себя и просвящаться. Стал читать по теме.
    - Мотивация: Мрочковский. Личная власть. - история успеха обычного парня, очень мотивирует убить свои страхи и стремиться к своим мечтам. Надо найти то, что тебя заряжает, от чего дух захватывает. Для меня - это эта книга и мотивирующие видео Youtube каналов SportFaza, NORD FJORD. Я выдрал оттуда mp3 и слушаю каждый день в транспорте, хороший способ заглушить негатив в себе.
    Деньги - вот это видео мультимиллионера + его книга Quantum Leap Advantage. (к сожалению, на английском. Мог бы перевести для складчика.)
    P.S. Девушку полюбил за душу, вложился в её занятия в спортзале - она похудела и стала ещё желаннее в моих глазах. Так что любимую женщину всегда можно проапгрейдить. :)
    P.P.S. Жаль, но всё же после двух лет разошлись. Я не смог справиться с её депрессиями - не мог успокоить ни присутствием, ни звонками, ничем. До сих пор ломаю голову, всё ли я сделал как надо. Пришла к выводу, что ей одной - лучше. Так что я сделал вывод, что отношения между людьми дело хрупкое, и от мужчины всё же требуется некий скрытный, неявный контроль/мониторинг отношений. Ориентируюсь на эмоциональное состояние партнёра. Но проблема может быть в том, что она может надеть маску и испытывать какие-то негативы внутри себя и тебе не показывать. И через какое-то время, когда она уже не может это выдержать, может уйти. Несмотря на то, что я всегда готов работать над собой и помочь. В общем, я рассматриваю каждую девушку отдельно и не ставлю под одну гребенку. Но все же, со стороны, различные типы прослеживаются.
    Ребят, всё в наших руках. Мои первые мысли, когда после трёх месяцев решился написать уже бывшей девушке - "А вдруг мы будем с ней встречаться?" :)
     
    16 пользователям это понравилось.
  5. 11 янв 2016
    #265
    SkyStyler
    SkyStyler ДолжникДолжник
    Энергия: тренировки с весом (50% от максимума) с утра + энергия от завершённых дел.
    Спорт: Ярослав Брин "Fitness model за 4 месяца" - 3 недели -7кг.
     
    2 пользователям это понравилось.
  6. 11 янв 2016
    #266
    BingoMen
    BingoMen ДолжникДолжник
    На русском языке есть данный материал?
     
    1 человеку нравится это.
  7. 11 янв 2016
    #267
    MikeD
    MikeD ОргОрганизатор (А)
    некоторые бонусы будут уже скоро полноценными курсами, такие как мотивация и тренировка
    бонус по чтению пока точно не знаю, может бесплатно выдавать буду
     
    3 пользователям это понравилось.
  8. 11 янв 2016
    #268
    MikeD
    MikeD ОргОрганизатор (А)
    надо проверять в обучении
     
  9. 11 янв 2016
    #269
    MikeD
    MikeD ОргОрганизатор (А)
    любая программа в гугл маркете
    метод Стивена Кинга это я сам так назвал, автор читает везде, где только возможно (вместо того, чтобы жевать свои мысли или разглядывать людей)
    Стивен Кинг если ждет в очереди он почитает пусть даже пять минут, но таких пять минут на протяжении дня это уже 1 час
     
    3 пользователям это понравилось.
  10. 11 янв 2016
    #270
    SkyStyler
    SkyStyler ДолжникДолжник
    Нету, я ориентировался на визуальный материал :D
    Тут планировался перевод, но не состоялся.
    Скрытая ссылка
     
  11. 11 янв 2016
    #271
    MikeD
    MikeD ОргОрганизатор (А)
    Внимание! В этом тексте нет наезда на девушек, в этом тексте нет высмеивание девушек. Если вы увидели в этом тексте что-то негативное, то перечитайте всю тему (чтобы понять всю картину целиком). Либо ждите женскую тему по заражению неудачей.

    Давайте пример из жизни по заражению неудачей. Я сейчас активно знакомлюсь и общаюсь с девушками. И можно заметить, кто сильно заражен из девушек, а у кого все хорошо и девушка в итоге получит, что она хочет. Я договорился созвониться с девушкой вечером (мы не договаривались в какое-то определенное время и девушка напрочь отказалась договориться пообщаться в определенное время), как только наступил вечер, девушка пишет смс, что она уже свободна и готова общаться. Телефон во время работы у меня не всегда рядом. Через 15 минут приходит еще одно смс: "Яснопонятно, видимо я тебе не нравлюсь". В ее голове в течение 15 минут проигрался сценарий, в котором был только один вариант развития событий "Я ему не нравлюсь". Дальше будет еще одно подтверждение в ее копилку, что мужики сволочи, или у нее проблемы, или мир жесток. Но посмотрите внимательно, девушка сама создала такую ситуацию, (сама ее разыграла сначала действиями, а потом в своей голове)

    Другой случай. Другая девушка меня спрашивает, понравилось ли мне свидание с ней, я отвечаю, что все было хорошо. Через полчаса она опять это спрашивает. Я в тот момент был занят и не мог ответить. Как думаете, что происходит дальше?

    Я стараюсь все-таки девушек вытаскивать из этого состояния, но не всегда получается. Мне конечно жалко девушку, но я не могу помочь, если девушка сама не хочет выйти из этого состояния.

    У парней все тоже самое. Любое действие девушки может восприниматься как:
    - я говно
    - она плохая
    - мир несправедлив

    При этом именно действия зараженного могут привести к этому.
     
    Последнее редактирование модератором: 11 янв 2016
    14 пользователям это понравилось.
  12. 11 янв 2016
    #272
    Чертополох
    Чертополох ЧКЧлен клуба
    Интересная тема! :)
    Скорее всего, хочет/хотят подтверждения своей значимости, думает, что таким способом наладит близость.
    Насмотрелась бы пикапа, спросила бы "А чем тебе понравилось наше свидание?" :D
    В случае, если бы она реально верила в неудачу, скорее бы молчала унылая. Либо выдала бы на агрессии/негативе.
     
    2 пользователям это понравилось.
  13. 11 янв 2016
    #273
    SkyStyler
    SkyStyler ДолжникДолжник
    Я думаю, что это банально от недостатка углеводов.
    brinblog.ru
    Хорошая складчина по питанию (проверено + есть в паблике): Скрытая ссылка
     
    3 пользователям это понравилось.
  14. 11 янв 2016
    #274
    MikeD
    MikeD ОргОрганизатор (А)
    Это не предположение, что вероятно они верят в неудачу, это пример из жизни, где у девушек фиговые информационные потоки (я продолжил с ними общение). Не важно, что они этим хотели сказать и передать, важно что у них в голове творилось, какие картинки у них перед глазами бегали, какие мысли они слышали и слушали.
    И к чему эти картинки\мысли приводят.
     
    6 пользователям это понравилось.
  15. 11 янв 2016
    #275
    Чертополох
    Чертополох ЧКЧлен клуба
    Ничего, что я отвечаю, или лучше не надо? Просто я не очень пока понимаю формат и не хочу спорить. С другой стороны, допускаю, что обсуждение может быть действительно интересно)

    Поведение девушек, кот-е видят негативные сценарии наряду с позитивными, я бы назвала реализм.
    Негативный сценарий в контексте имеет право на существование, тк (как я поняла) ты знакомишься с неск.девушками одновременно, на том этапе не отдал предпочтение какой-то одной. Т.о., их сообщения могут являться такой вот попыткой эмпатии. Парить [в этом контексте] в трансе "я классная, я нравлюсь, всё будет хорошо" - неадекват и 0 эмпатии.
     
    3 пользователям это понравилось.
  16. 11 янв 2016
    #276
    MikeD
    MikeD ОргОрганизатор (А)
    Я понимаю о чем ты пишешь. Мы говорим о разном.
     
  17. 12 янв 2016
    #277
    Nosy
    Nosy ЧКЧлен клуба
    с углевода все норм, я сейчас в завершающей стадии набора массы
     
    1 человеку нравится это.
  18. 12 янв 2016
    #278
    Nosy
    Nosy ЧКЧлен клуба
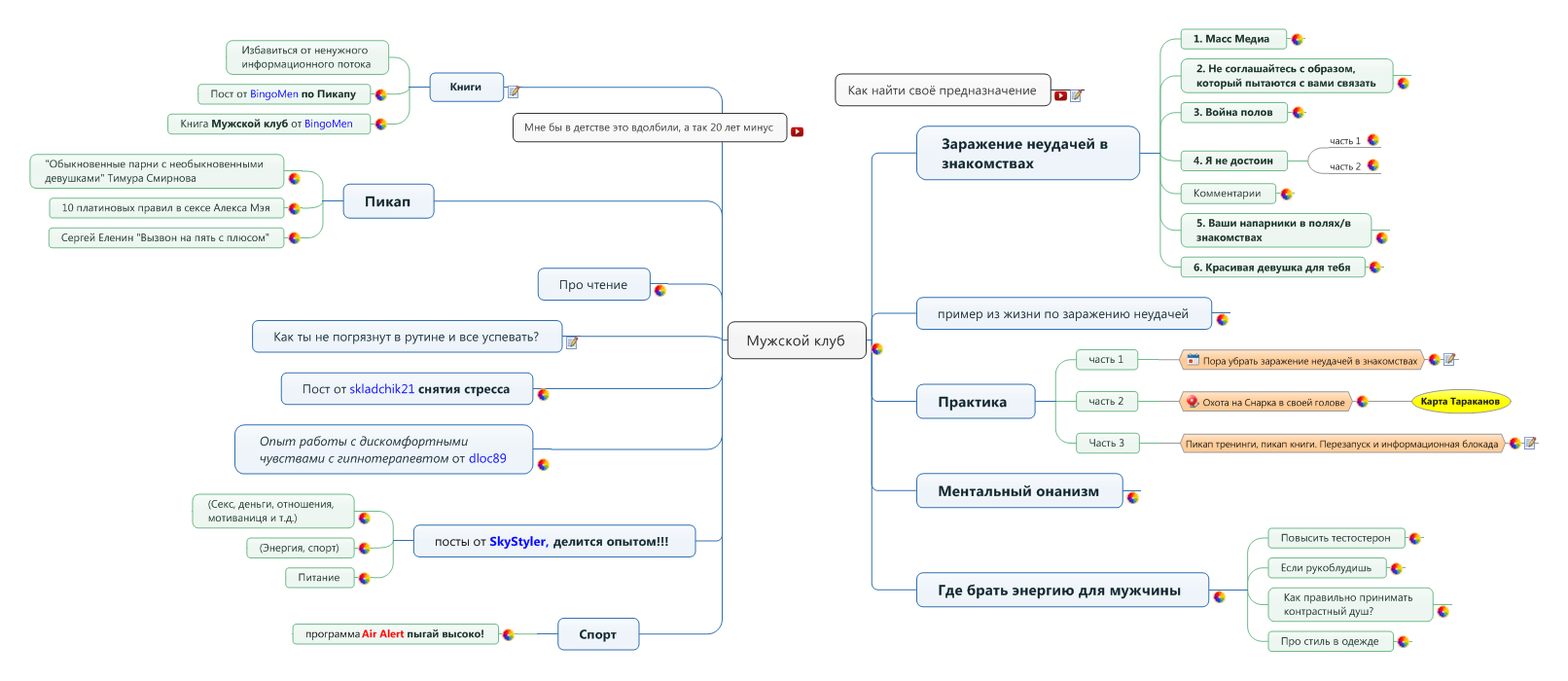
    Мужской клуб (2).png
    расширяемый карта
     
    7 пользователям это понравилось.
  19. 12 янв 2016
    #279
    madman
    madman БанЗабанен
    Парни, кто-нибудь изучал книгу "Метод Мистери"?:)
    Что можете сказать об этом методе?
     
    1 человеку нравится это.
  20. 13 янв 2016
    #280
    Librarian
    Librarian БанЗабанен
    Во многих областях, чтобы развиваться, нужен английский. Обращаюсь к @MikeD и одноклубникам: посоветуйте курсы или книги, которые дали вам реальный результат в освоении английского. Мои цели - обучение по оригинальным материалам, общение на зарубежных форумах, помощь сыну в освоении english.
     
    1 человеку нравится это.