Доступно

Таблоид 2.0 - упорядоченный список твоих складчин

Тема в разделе "Хобби и увлечения", создана пользователем ProPractic, 4 июл 2023.

Цена: 37 356р
Взнос: 629р
104%

Основной список: 63 участников

Статус обсуждения:
Комментирование ограничено.
  1. 4 июл 2023
    #1
    ProPractic
    ProPractic ОргОрганизатор (А)

    Складчина: Таблоид 2.0 - упорядоченный список твоих складчин

    Таблоид 2.0
    Наведи порядок в своих покупках на Складчике за один клик
    (теперь и на Mac OS)


    2023-06-28_12-42-25.png

    Привет, Гость!
    Я знаю, что ты любишь учиться и развиваться. Ты постоянно покупаешь новые курсы на Складчике, чтобы получить доступ к самым свежим и актуальным знаниям.
    Но есть одна проблема...

    Ты покупаешь слишком много курсов!!!
    Да-да. Я не шучу.
    Ты покупаешь так много курсов, что даже не помнишь, что у тебя есть.
    Ты теряешься в огромном количестве информации, которая лежит у тебя на компьютере или в облаке. Ты не знаешь, какой курс выбрать для изучения, как организовать своё обучение и как сделать за прогрессом.

    С этими же проблемами столкнулся и я. И поэтому, я смог разработать решение, которое может помочь.
    Я представляю тебе свой скрипт, который сделает за тебя грязную работу :)

    Этот скрипт просканирует все твои покупки на Складчике, и соберёт информацию о всех курсах, которые ты купил.
    Он создаст для тебя удобный Exсel файл, в котором ты сможешь легко найти любой курс, по названию, теме, тегу или дате. Ты сможешь добавить свои собственные теги или комментарии к курсу. Ты сможешь отфильтровать курсы, используя всю мощь Exсel.

    Звучит заманчиво? Тогда не теряй времени и записывайся в тему!
    За цену кофе с булочкой ты получишь:
    - Скрипт на Selenium и Python, который собирает все твои складчины в один Excel файл;
    - Инструкцию по установке, первичной настройке и использованию;
    - Долгосрочную поддержку* и бесплатные обновления скрипта в случае изменений на сайте Складчика;

    Представь себе, как твоя жизнь изменится, когда ты будешь иметь полный контроль над своим обучением. Ты сможешь выбирать курсы по своим целям и интересам, изучать их в оптимальном порядке и видеть свой рост и результаты.
    Ты станешь более продуктивной, уверенной и организованной версией себя! Записывайся в тему прямо сейчас!

    Без имени.png

    Как это работает?
    Ты получаешь скрипт в сборке под свою версию ОС. Это Windows или MacOS. Далее необходимо внести в файл настроек свои логин и пароль. (пин-код - опционально)

    Не переживай, я даю детальные инструкции. А так же, скрипт работает исключительно в 2х вариантах авторизации на Складчике - по пин-коду или по двух-факторной аутентификации. Тебе придется включить или то, или другое. Это нужно для безопасности.

    А дальше просто запускаешь скрипт, и всё работает само :)
    Если ты используешь двухфакторку - тогда на старте надо будет каждый раз вводить одноразовый код. Если пин - то всё будет происходить автоматически, и скрипт можно будет даже поместить в автозапуск по загрузке ОС.

    После запуска, скрипт, в фоне, запускает браузер Гугл Хром. Там происходит логин на Складчике под твоей учеткой, и скрипт переходит на страницу с купленными темами и проходит одну страницу за другой, собирая данные о темах.
    Без имени2.png

    Скорость обработки будет зависеть исключительно от того, сколько у тебя этих страниц. Если ты купил 1000 тем, то их будет 10. Если 5000 тем, то 50.

    У меня сбор данных занимает 2 минуты, и ещё 2 минуты запись в таблицу. На текущий момент, проверяющие c 3500 - 4000 темами получают результат за 17 минут.
    Я работаю над тем, чтобы уменьшить это время, т.к. половина его - это обработка полученных данных и запись их в таблицу.

    В результате работы, ты получаешь не просто таблицу, иначе бы это можно было сделать засунув все в CSV. Ты получаешь Excel, который был создан и сформирован полностью на Python, используя библиотеку Openpyxl.

    Что это значит?

    - Скрипт может оформить книгу
    - Скрипт добавит фильтры
    - Скрипт окрасит важные темы в разные цвета
    - Скрипт выровняет ширину столбцов, чтобы информация помещалась по ширине
    - Скрипт сделает кликабельные ссылки на темы (в будущем)
    - Скрипт сделает всплывающие подсказки по наведению с описанием темы (в будущем)

    Сейчас я работаю над тем, чтобы скрипт добавил всплывающую подсказку на каждую из тем с описанием этой темы, а так же получение данных о разделе и тегах.

    Давай посмотрим на этот пример
    Без имени3.png
    Вверху есть фильтры. Если ты не знаешь что это, в инструкциях я рассказываю как ими пользоваться. Если коротко, ты можешь отфильтровать темы, как тебе угодно!

    - Ты сможешь делать поиск по названию темы
    - Ты сможешь искать темы в определенном статусе
    - Ты сможешь посмотреть не оплаченные темы
    - Ты сможешь использовать цветовые фильтры (про цвета сейчас расскажу)
    - Ты сможешь комбинировать фильтры накладывая их один на другой

    Давай лучше приведу пример!
    Например, я хочу найти все темы, где в названии есть Игорь Ледоховский, которые созданы в 2020 году, находятся на статусе Доступно и с ценой выше 200 рублей...
    Пара кликов мыши, и вот он, результат!

    upload_2023-7-4_13-29-52.png

    Проверка

    Сейчас, в авторском разделе, можно не проводить проверку материала... Но мне нужны были бета-тестеры, с бОльшим чем у меня количеством тем...

    И вот что они написали :)

    1. @Просветленный 3000+ складчин (ссылка)
    upload_2023-7-4_13-39-2.png

    2. @omega108 6000+ складчин (ссылка)
    upload_2023-7-4_13-42-53.png

    3. @Сильвиус 1000+ складчин (ссылка)
    upload_2023-7-4_13-46-2.png

    Бонусы за рекламу
    1. Личный VPN который будет стоить копейки и 5 минут времени на настройку. И это не понты. Всё так и есть. Как-то я записывал другу инструкцию, как настроить это всё, и видео вышло около 3х минут...
    2. Покупаем прокси. Дешево и сердито.
    3. +6 месяцев к поддержке (ответы на вопросы, помощь, обновления, как минимум до 07.2024)
    Условия:
    1. 2 рекламных поста и подпись в тему.
    2. Пишем в теме (строго этот текст, можете скопировать):

    Условия получения бонусов выполнены.
    Ссылки на посты: (эту строку можно в свободной форме)

    1. Мне нужно будет вводить логин и пароль?
    Да. Без этого не получить доступа к твоим складчинам.

    2. На что это похоже?
    Не буду скрывать. Был вдохновлен вот этой темой, где был когда-то проверяющим. Вот только в отличие от неё, стек технологий проще, работает всё лучше.
    Та тема, как m16, навороченная, но стоит уронить её в лужу, и ей нужна полная чистка и обслуживание. Моя тема, как АК-47 - просто работает.

    3. Как именно это работает?
    По сути Селениум - это автоматизация браузера. Я буду автоматизировать Хром. Он заходит на страницу логина. Снимает галочку запомнить меня на 30 дней. Вводит логин, пароль, пинкод. (Можно сделать вариацию с двухфакторной аутентификацией, тогда код двухфакторки надо будет вводить вручную, в окно скрипта, каждый раз)

    А потом он просто ходит по страницам Складчика и собирает данные. Выглядит это всё так, как будто бы обычный юзер ходит по Складчику. Никаких многоптоков, асинхронки, и прочего. Минимум нагрузки на сервер Складчика.

    4. Мои данные куда-то будут передаваться?
    Нет. Всё это работает точно так же, как если ты пользуешься браузером Гугл Хром для входа на Складчик. На своём компе ты вводишь данные, они передаются на Складчик.
    Если в твоём регионе Складчик недоступен без VPN - тогда нужно его использовать. (я постараюсь вшить решение этой проблемы - чтобы тебе не пришлось мучиться). Будет ли это безопасно?
    Да. Это не менее безопасно, чем если бы ты использовал бесплатные vpn плагины или free-proxy.

    Так же не забывай, что твои куки не смогут перехватить, потому что мы будем снимать галочку "Запомнить меня", а так же потому, что ты вообще можем использовать вариант с двухфакторкой. Тогда даже перехват логина и пароля ничего не изменит.

    5. Администрация это одобрила?
    Одобрено. Моя тема не отличается от этих, поэтому и причин отклонить заявку не было.

    6. На каких ОС я смогу это запустить?
    Mac OS Catalina ++
    Windows (где можно установить самую последнюю версию Гугл Хром!)
     
    Последнее редактирование модератором: 22 апр 2025
    16 пользователям это понравилось.
  2. Последние события

    1. lenkus
      lenkus участвует в складчине.
      4 апр 2026
    2. Leonardo2014
      Leonardo2014 участвует в складчине.
      22 мар 2026
    3. vovakaz
      vovakaz участвует в складчине.
      4 янв 2026
    4. сергей-7
      сергей-7 участвует в складчине.
      14 дек 2025

    Последние важные события

    1. skladchik.com
      Складчина доступна.
      2 май 2025
    2. skladchik.com
      Складчина активна.
      23 апр 2025
    3. skladchik.com
      Сбор взносов начинается 23.04.2025.
      15 апр 2025
    4. skladchik.com
      ProPractic организатор складчины.
      13 апр 2025
  3. Отзывы участников

    4.5/5,
    • 1/5,
      так и не запустилась у меня программа, ни с первого, ни со второго раза, после обновления. все таки, продукты должны быть простыми в использовании, а не превращаться в операционную систему в операционной системе.
      18 авг 2025
      6 пользователям это понравилось.
    • 5/5,
      - Как используете программу в работе со складчинами?
      Пока, только начал тестировать.

      - На сколько это для вас полезно - удобно?
      Я уже несколько лет веду свой вариант таблицы Exel вручную, но всё руки не доходили до автоматизации.
      Случайно заскочил на Складчик ради одной складки, которая стала доступна только, примерно, через пару лет.
      А пока ждал её доступности стал профессиональным хомяком и заполнение таблицы стало сильно отвлекать :(
      Теперь таблица для более 3000 складчин формируется примерно за 45 минут. Сам парсинг выполнился за полторы минуты, остальное время ушло на работу с таблицей.

      - С какими сложностями сталкивались?
      При первом тестировании в прошлом году у меня был Windows Server 2022 и программа отказалась работать по неизвестной причине. Сейчас у меня Windows Server 2025 и новая версия Таблоида работает нормально!
      Ещё у меня был установлен Python 10.12.3 по нестандартному пути. Чтобы установить Python 10.12.8 по тому же пути, пришлось устанавливать его вручную.

      - Какие улучшения хотели бы видеть?
      Так как я уже привык к своему варианту, то хотелось бы иметь возможность переставлять колонки в произвольном порядке.
      7 май 2025
      2 пользователям это понравилось.
    • 5/5,
      Благодарю автора за этот шедевр!
      Именно этот скрипт смотивировал записаться в остальные складчины и начать изучать python!

      Время-самый ценный ресурс!
      Давно пришел к мнению, что автоматизацию нужно внедрять где есть рутина и повторы.
      У меня скрипт собрал 900 тем за 1.5 минуты.
      А стоит это удовольствие копейки+есть возможность вникнуть в разбор в целях обучения!
      5 май 2025
      4 пользователям это понравилось.
    • 5/5,
      Тема учета складок бесконечно больна для любого хомяка. Здесь дан еще один инструмент. Работает хорошо, автор на связи, помогает. Складки на парсеры были и раньше, но любые изменения на сайте делали их не пригодными. Надеюсь, что тут поддержка будет долгой и взаимовыгодной. Рекомендую.
      5 май 2025
      6 пользователям это понравилось.
    • 5/5,
      Я так долго ждала открытие этой темы. Очень не хватало такого инструмента. Складчин много, сложно упомнить, есть ли материал по конкретной теме. Хоть и стараюсь всё скачанное хранить в тематических папках, но со временем поняла, что часть тем можно было уже удалить из-за неактуальности, плохого качества и по другим причинам, а часть материалов я даже не скачала, забыла отследить и пропустила.

      Теперь смогу постепенно навести порядок. С помощью файла Таблоид отсортировать имеющиеся курсы по темам, попутно установить комментарии для себя. Смогу быстро находить нужное для моей работы или иных целей. На сайте это сделать было невозможно технически. Всё время приходилось бродить по страницам и пользоваться поиском на странице)))), невозможно пометить для себя как-либо нужные темы.

      Сама программа установилась без проблем.
      Но сначала я пыталась установить на свой домашний компьютер, но Windows 7 не позволил это сделать. Пришлось нести домой рабочий ноут, где есть Windows 10 и спокойно позволил всё сделать по инструкции.

      Из пожеланий, хотелось бы, чтобы была одна единственная установочная программа, которая сама бы всё и делала.
      4 май 2025
      8 пользователям это понравилось.
    • 5/5,
      Слава богу установил. Запустил, всю ночь крутилась. И на тебе,
      цветная красота. Кто бы еще научил пользоваться этим богатством. ......................................................
      4 май 2025
      8 пользователям это понравилось.
    • 5/5,
      Нет, Magarita2015 , я хомяк в два раза жирнее..) и тоже переоцениваю силы, половина не скаченных и вообще забытых.., но я упорно продолжаю хомячить с уверенностью, что это мне всё надо! И я понятия не имела, как в этом добре разобраться и случилось чудо! Огромная БЛАГОДАРНОСТЬ автору ! Просто спаситель ! Словами не описать моего восторга ! В процессе установки допустила ошибку, написала автору, сразу получила инструкцию и всё удалось установить. Довольна и благодарна за это сокровище !
      4 май 2025
      12 пользователям это понравилось.
    • 5/5,
      Я, наверное, самый жирный хомяк на Складчике. И часто переоцениваю свои силы и время, много остается не только не изученным, но иногда и не скаченным. А еще бывает, покупаю повторы тем. В общем, тема просто создана для меня. Установила за пару минут, инструкция как раз для таких технических чайников автором предусмотрена. Автор откликается на хотелки, уже выкатил первое обновление. Похоже, функционал будет расширяться. И это радует. Одна из самых полезных покупок в последнее время.
      2 май 2025
      16 пользователям это понравилось.
  4. Обсуждение
  5. 6 июл 2023
    #2
    ProPractic
    ProPractic ОргОрганизатор (А)
    Небольшой спойлер ;)

    upload_2023-7-7_1-6-2.png

    Гоняю тесты обновления. Собираем данные по каждой из тем таблицы :)
    - Описание
    - Теги
    - Раздел
    - Оценка
    - Количество оценивших
    - Тексты отзывов

    Будет пушка!
     
    2 пользователям это понравилось.
  6. 7 июл 2023
    #3
    ProPractic
    ProPractic ОргОрганизатор (А)
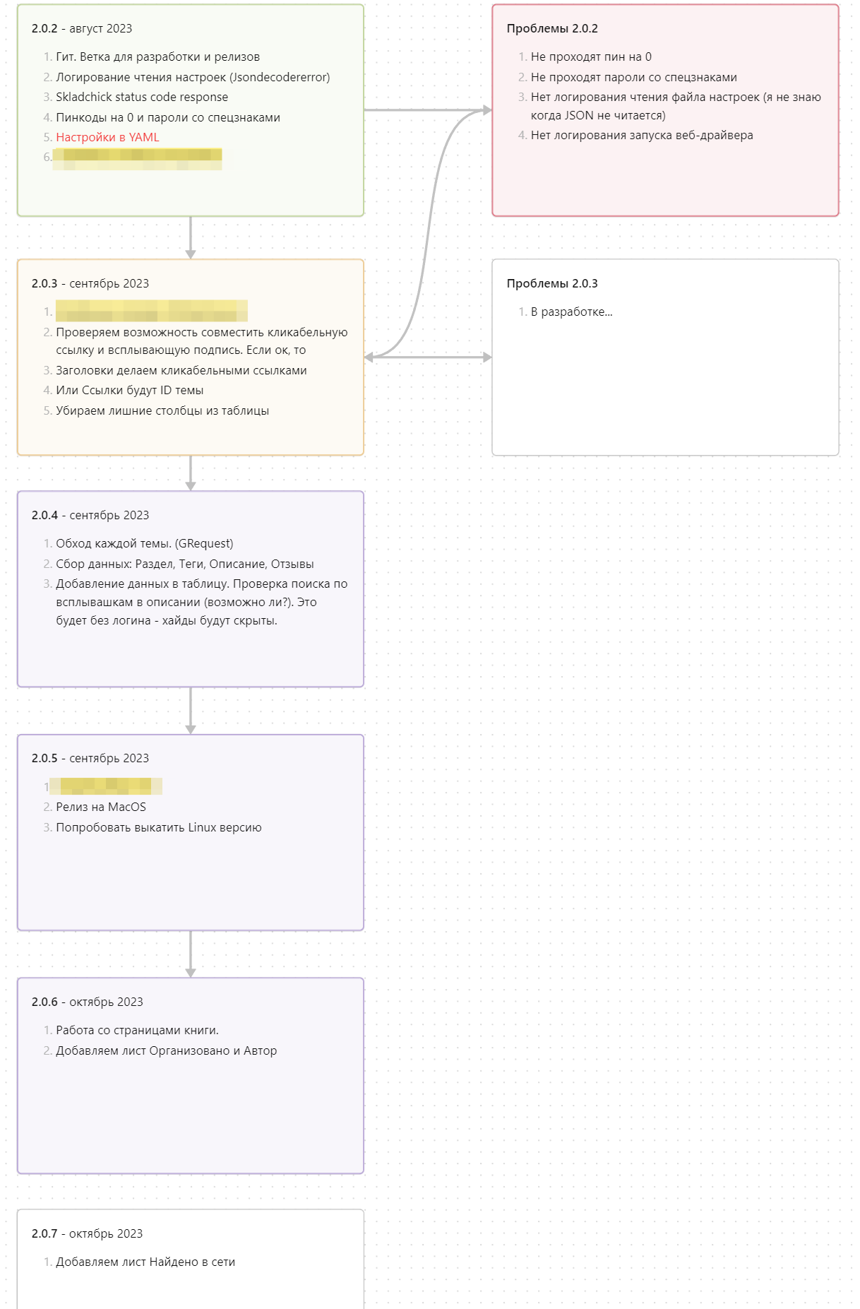
    Черновик дорожной карты

    upload_2023-7-7_12-7-34.png
     
  7. 7 июл 2023
    #4
    ProPractic
    ProPractic ОргОрганизатор (А)
    Первые отзывы. Это всегда приятно :)
    upload_2023-7-7_12-16-16.png
    upload_2023-7-7_12-16-8.png
     
    1 человеку нравится это.
  8. 17 мар 2024
    #5
    СrazyZoo
    СrazyZoo ЧКЧлен клуба
    @Гайзенберг , подскажите пожалуйста, мы ждем какого-то определенного минимума участников?
    Очень хочется поскорее навести порядок со своими темами.
     
    2 пользователям это понравилось.
  9. 6 июл 2024
    #6
    Пилот
    Пилот ЧКЧлен клуба
    Складчина еще жива ?
     
    2 пользователям это понравилось.
  10. 20 июл 2024
    #7
    ProPractic
    ProPractic ОргОрганизатор (А)
    2 пользователям это понравилось.
  11. 2 окт 2024
    #8
    IlyaCool
    IlyaCool ЧКЧлен клуба
    Может организует кто нибудь?
     
  12. 12 ноя 2024
    #9
    Just_DeN
    Just_DeN ЧКЧлен клуба
    Организуем? Очень нужно навести порядок в складчинах :)
     
    2 пользователям это понравилось.
  13. 13 ноя 2024
    #10
    IlyaCool
    IlyaCool ЧКЧлен клуба
    И мне тоже бы не помешало. Давайте организуем, друзья.
     
    2 пользователям это понравилось.
  14. 13 ноя 2024
    #11
    СrazyZoo
    СrazyZoo ЧКЧлен клуба
    Что вы собрались организовывать, если складчина - авторская?
    Автор, второй год ждем открытия темы. Пожалуйста, когда уже будем собираться на оплату?
     
    2 пользователям это понравилось.
  15. 28 ноя 2024
    #12
    IlyaCool
    IlyaCool ЧКЧлен клуба
    И когда таблоид запустят?
     
    2 пользователям это понравилось.
  16. 11 апр 2025
    #13
    ProPractic
    ProPractic ОргОрганизатор (А)
    Привет!
    Завтра буду подавать на организацию :)

    Выпал из создания этого скрипта... Но я тут, и код готов и протестирован.
     
    6 пользователям это понравилось.
  17. 16 апр 2025
    #14
    evaio
    evaio ЧКЧлен клуба
    Приветствую! Возможно ли до выдачи материала добавить доп. столбец с возможностью добавления собственной информации в ячейку. Для чего - я сохраняю выданный материал в облако и на диск. Облака - на разных аккаунтах, локально - на различные носители. Для облака удобно добавлять информацию по аккаунту и ссылку/путь, для локальных хранилищ - полный путь. Или если я в текущей таблице самостоятельно в соседней ячейке добавлю всю эту информацию, при синхронизации и обновлении добавленная мной информация не пропадёт (сохранится в соответствующей складчине строке)?
     
    2 пользователям это понравилось.
  18. 16 апр 2025
    #15
    Снегоход
    Снегоход ОргОрганизатор
    Что с бонусами за рекламу и как её делать ?
     
    2 пользователям это понравилось.
  19. 16 апр 2025
    #16
    bober-reptiloid
    bober-reptiloid ЧКЧлен клуба (А)
    Так условия в конце поста или тебя другое интересует?
    upload_2025-4-16_8-18-2.png
     
    2 пользователям это понравилось.
  20. 16 апр 2025
    #17
    Снегоход
    Снегоход ОргОрганизатор
    Да другое - когда автор писал что надо текст вставить - и сейчас его нет ,отсюда напрашивается момент : бонуса более нет или его не надо зарабатывать ?
     

    Вложения:

    2 пользователям это понравилось.
  21. 16 апр 2025
    #18
    ProPractic
    ProPractic ОргОрганизатор (А)
    Добрый день!

    По идее не должно быть проблем. Но я попробую. Как вариант всегда можно копировать это в основную таблицу, где есть собственные дополнительные столбцы
     
  22. 17 апр 2025
    #19
    Снегоход
    Снегоход ОргОрганизатор
    @ProPractic А на мой вопрос ответить ?:)
     
    1 человеку нравится это.
  23. 18 апр 2025
    #20
    ProPractic
    ProPractic ОргОрганизатор (А)
    @Снегоход, привет!
    Бонусы будут, с тебя подпись :)
     
    1 человеку нравится это.
Статус обсуждения:
Комментирование ограничено.