Доступно

Универсальная печать по шаблонам Word (Печать договоров из 1С) (infostart)

Тема в разделе "Бухгалтерия и финансы", создана пользователем Добрый Жук, 15 июн 2022.

Цена: 10 800р-90%
Взнос: 980р
100%

Основной список: 25 участников

Резервный список: 6 участников

Статус обсуждения:
Комментирование ограничено.
  1. 15 июн 2022
    #1
    Добрый Жук
    Добрый Жук ОргОрганизатор

    Складчина: Универсальная печать по шаблонам Word (Печать договоров из 1С) (infostart)

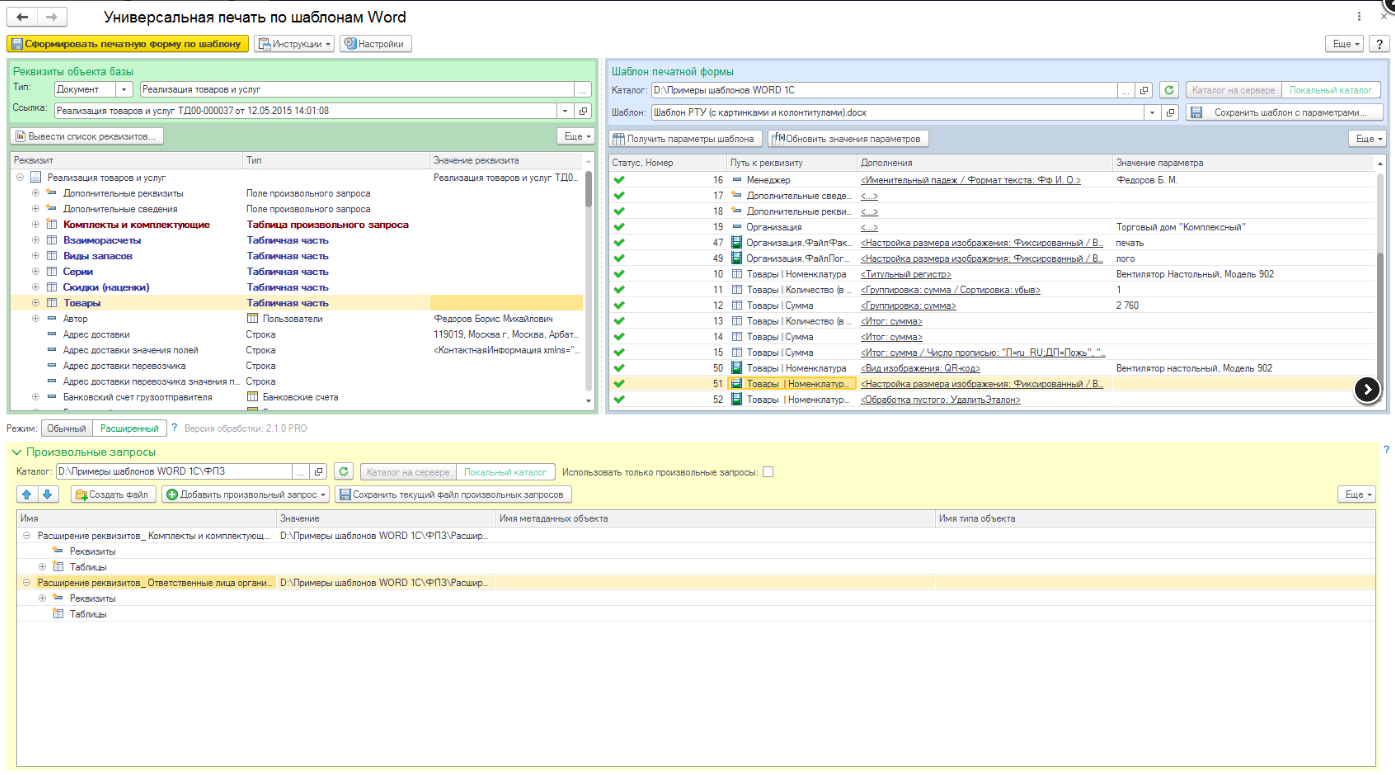
    Научитесь печатать из 1С по шаблонам (Например: трудовые договоры, договоры с контрагентами, акты, накладные и и многие другие). Универсальная печать предназначена для формирования печатных форм на основе шаблонов в формате Word из любой конфигурации 1С. С помощью данного инструмента можно самостоятельно заполнить шаблон реквизитами справочника или документа 1С и сформировать печатные формы на основании ссылки на любой объект.

    Целевая аудитория:

    • Кадры
      • Различные варианты печатных форм: job offer, трудовые договоры, соглашения, nda и т.д.;
    • Юр. Служба
      • Печатные формы по договорам контрагентов с применением логотипов и картинок, добавление нескольких вариантов договоров, приложений, доп соглашений для разных условий;
    • Продажи и закупки
      • Печатные формы по документам с выводом таблиц (например: Прайс листы номенклатуры, коммерческие предложения, заказы, тендеры, и др.);
    Обработку можно применять для печати по шаблонам в разных целях, но опираясь на опыт работы с бизнесом, именно среди вышеперечисленных аудиторий функционал разработки востребован больше всех.

    upload_2022-6-15_8-7-47.png

    upload_2022-6-15_8-21-36.png

    upload_2022-6-15_8-21-56.png
    upload_2022-6-15_8-22-21.png

    upload_2022-6-15_8-22-38.png


    Функционал PRO версии (расширение STANDART версии):
    1. Вывод изображений в шаблон (включая таблицы). Источником изображений могут быть справочники с постфиксом "присоединенные файлы" (типовой механизм хранения файлов) или хранилище значения.
    2. Настройки вывода изображений посредством дополнений/
    3. Вывод вложенных таблиц в шаблон. Это может пригодится для вывода например прайс листа с товарами и их комплектующими. Вывод изображений вложенных таблиц также работает.
    4. Вывод параметров в колонтитулы (включая таблицы и изображения);
    5. Расширенные настройки хранения файлов шаблонов
    6. Расширенная форма выбора шаблона из форм элементов и списков с возможностями
    Берем версию: Универсальная печать по шаблонам Word (Обработка PRO)
    Цена: 10788 руб. https://infostart.ru/public/1128703/


     
    2 пользователям это понравилось.
  2. Последние события

    1. skladchik.com
      Складчина доступна.
      3 авг 2022
    2. gustman
      gustman участвует в складчине.
      3 авг 2022
    3. Liebe
      Liebe участвует в складчине.
      31 июл 2022
    4. link1
      link1 участвует в складчине.
      27 июл 2022

    Последние важные события

    1. skladchik.com
      Складчина доступна.
      3 авг 2022
    2. skladchik.com
      Взнос в складчине составляет 490р.
      26 июл 2022
    3. skladchik.com
      Складчина активна.
      26 июл 2022
    4. skladchik.com
      Сбор взносов начинается 26.07.2022.
      17 июл 2022
  3. Обсуждение
  4. 7 июл 2022
    #2
    tryndan
    tryndan ЧКЧлен клуба
    Вопрос от чайника: для базовой ЗУП 3.1 подойдет?
    Вопрос от буха, которому надоело вручную колотить труд. договоры: когда стартуем? ))
     
  5. 7 июл 2022
    #3
    Добрый Жук
    Добрый Жук ОргОрганизатор
    Да. Подойдет. Она устанавливается как внешняя обработка. На следующей неделе буду объявлять сборы.
     
    1 человеку нравится это.
  6. 9 июл 2022
    #4
    tryndan
    tryndan ЧКЧлен клуба
    Коллеги, добавите в подпись и сделайте рекламу в 2-3 смежных темах. Снизим взнос!
     
  7. 17 июл 2022
    #5
    tryndan
    tryndan ЧКЧлен клуба
    следующая неделя заканчивается ;)
     
  8. 18 июл 2022
    #6
    fisher
    fisher ЧКЧлен клуба
    Весьма интересный конструктор.
    Но, перечитал продажник, просмотрел видео автора, так и не понял - возможно ли получить готовую форму печати шаблона, чтоб изер при нажатии на печать сразу видел конечную печатную форму как при печати через доп. печатные формы ? или юзер всегда будет видеть сначала форму с настройками-шаблонами и только потом жмакать на печать ?
     
    1 человеку нравится это.
  9. 18 июл 2022
    #7
    tryndan
    tryndan ЧКЧлен клуба
    Мне честно говоря пофиг, главное результат, но будет интересно услышать ответ
     
  10. 18 июл 2022
    #8
    Добрый Жук
    Добрый Жук ОргОрганизатор
    Если честно, я пока тоже это не увидел. Но, думаю это не очень нужно, так как это инструмент для специализированных форм, со всякими "извращениями". Формы для быстрого вывода рекомендую делать по стандартам БСП, так как будет доступен функционал групповой печати, а так же эти формы уже присутствуют в базе 1С и проще их изменить, чем с "нуля" делать.
     
  11. 19 июл 2022
    #9
    Talaat
    Talaat ЧКЧлен клуба
    в описании есть демо-доступ, можно зайти в базу и попробовать самим как работает.
     
Статус обсуждения:
Комментирование ограничено.